
Projects Portfolio
Showcasing my work in energy engineering, data science, and sustainable solutions
Featured Posts

Exploring the future of AI in Renewable Energy. How Generative AI and RAG can optimize grid management and predictive maintenance.
Read on LinkedIn
Techno-Economic Analysis of Green Hydrogen: A Deep Dive into the Alumina Industry Case Study.
Read on MediumFeatured Projects
A collection of my professional projects in energy engineering, data science, and sustainable solutions, including research work and industry collaborations.

Comprehensive Energy Audit & Efficiency Plan for Large Industrial Facility
Led a full-scale energy audit for a major manufacturing plant. Identified inefficiencies in thermal and electrical systems and proposed a roadmap of interventions. The implemented measures resulted in a 15% reduction in annual energy costs and a significant decrease in carbon footprint.

AI-Driven Predictive Maintenance System for Wind Turbines
Developed a Machine Learning model using sensor data (vibration, temperature) to predict component failures in wind turbines. The system provides early warnings to operators, reducing unplanned downtime by 20% and optimizing maintenance schedules.

Precision Re-engineering of Industrial Loaders and Equipment
Critical maintenance and re-engineering programs for heavy industrial equipment including Vibro-magnetic units and TEREX Front Axle industrial loaders. Executed detailed reverse engineering and maintenance schedules to ensure operational reliability and extended service life under heavy-duty conditions.

40 MW Photovoltaic (PV) Solar Power Plant Design and Validation
Collaborated on the engineering and validation of a 40 MW PV solar plant project. Performed meticulous technical calculations and advanced simulations to confirm system performance and reliability. Delivered a comprehensive techno-economic analysis ensuring financial viability and maximizing energy yield.

AI-Driven Automation and Operational Efficiency Solutions
Created and deployed AI-driven automation solutions tailored to various client needs. Analyzed diverse business requirements to engineer custom automation systems designed to streamline workflows and reduce manual intervention, significantly optimizing operational efficiency and ensuring rapid ROI.

Advanced Generative AI Applications for Energy Sector Decision Support
Developed and deployed advanced Generative AI frameworks, specifically Retrieval-Augmented Generation (RAG) and Retrieval Augmented Thoughts (RAT), tailored for the energy sector. These sophisticated AI applications provide real-time decision support by quickly retrieving and synthesizing vast amounts of complex data.

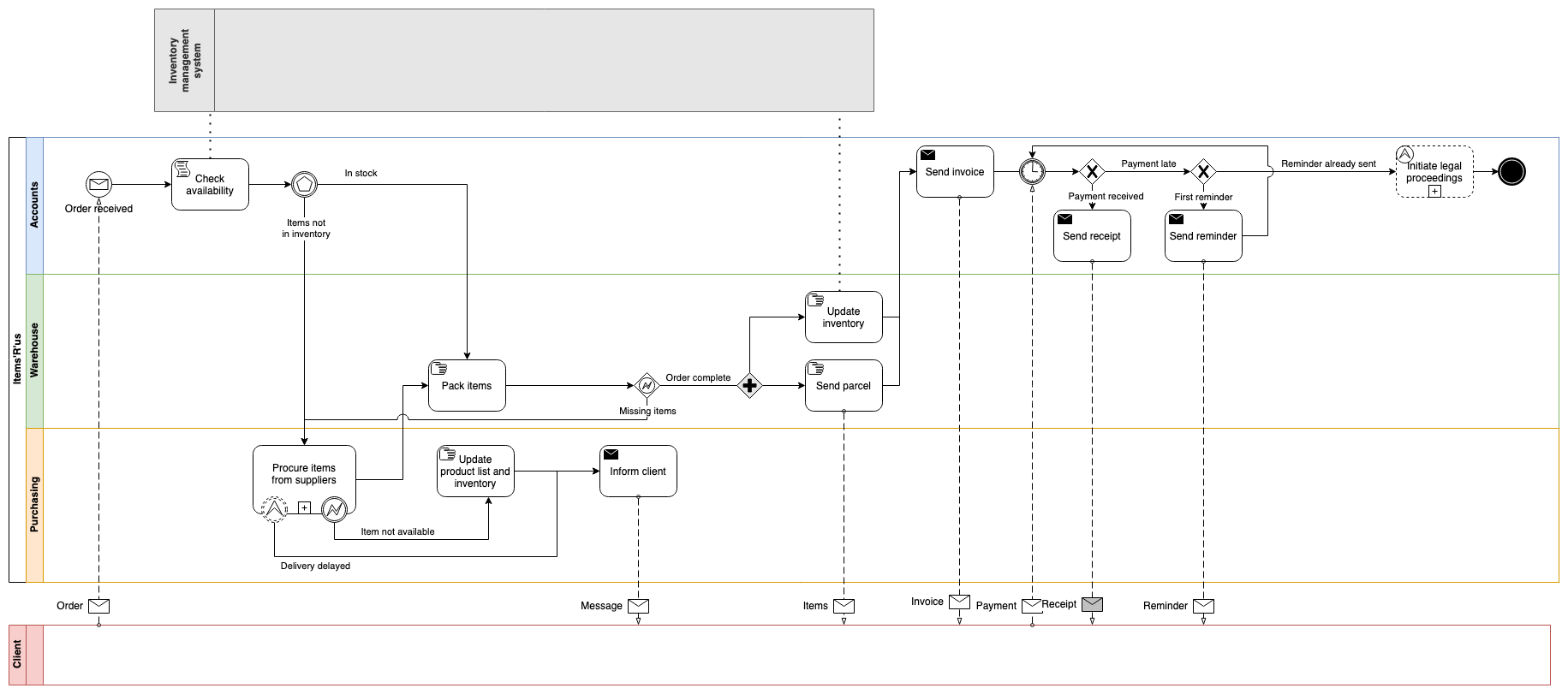
Business Process Modeling and Optimization using BPMN 2.0 & APQC Standards
Applied rigorous, industry-standard methodologies to improve organizational efficiency. Delivered comprehensive business process modeling and optimization solutions based on BPMN 2.0 and APQC standards. Successfully improved workflow management, resulting in tangible gains in organizational performance and operational clarity.

MANAGE 5.0 EU Project
Participated in the MANAGE 5.0 EU project, focusing on integrating AI for energy management in industrial facilities (specifically Stellantis).

1. Utility‑Scale Photovoltaic Validation Program
Conducted technical validation and yield simulations for 10–40 MW photovoltaic plants to support investment decisions. Outcome: Improved risk assessment clarity and optimized projected energy output scenarios.

2. Renewable Energy Community Digital Platform
Designed a modular SaaS platform to manage energy sharing, self‑consumption modeling, and financial orchestration. Outcome: Structured scalable architecture aligning with EU regulatory frameworks.

3. AI Decision‑Support System for Industrial Energy Optimization
Developed an intelligent assistant enabling contextual reasoning over operational and technical datasets. Outcome: Reduced manual analysis time and improved response efficiency.